b站刷到一位老师分享了hook pc端微信信息撤回功能的视频,跟着动手操作了一遍之后,尝试了一下hook Android端的微信,下面分享一下学习过程。
视频链接:广东财经大学-信息安全-基于IDA Pro和Frida的微信消息撤回无效实验_哔哩哔哩_bilibili
PC端
PC端那位老师已经演示的很清楚了,我就简单的复述一遍,感兴趣的可以看一下视频。
微信的核心功能都是在WeChatwin.dll(windows下)里实现的,信息撤回也不例外。

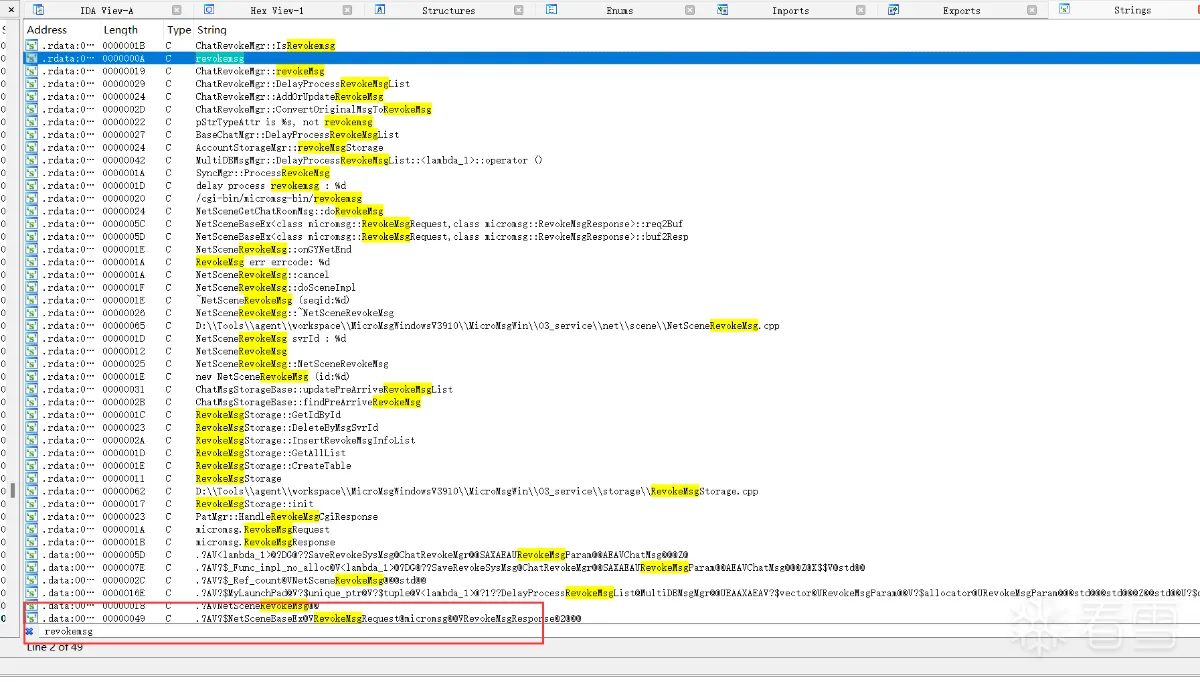
我们使用ida分析,通过字符串进行定位,试试相关的字符,如:撤回、revoke、withdrawn等关键字

我们逐一hook使用到这些字符串的函数,然后点击微信的撤回,如果有log输出,就代表是关键函数。
测试脚本如下,首先我们获取了dll的加载地址,然后通过ida查看到函数的偏移地址,将dll地址加上该偏移地址,即可得到内存中该函数的地址,那么如何确定哪一个才是撤回相关函数? 就是靠试,使用到msg相关字符串的函数我们都hook一遍,然后触发撤回功能,如果打印出来revokeMsg就说明hook成功。
1 2 3 4 5 6 7 8 9 10 11 12 13 14 15 16 17 18 19 20 21 22 23 24 25 26 27 28 29 30 31 32 33 34 35 36 37 38 39 40 41 42 43 44 45 | import frida,sys
jsCode=
session = frida.attach(7876)
script = session.create_script(jsCode)
script.load()
print("Successfully attached!!!!")
sys.stdin.read()
|
运行测设脚本
当我们测试到字符串SyncMgr::ProcessRevokeMsg所在的函数时,有了revokeMsg的回显

函数逻辑比较复杂,hook点也是比较难找

但是我们知道每次撤回信息,这个函数都要被调用,我们直接查看他的交叉引用,发现这个函数在一个switch语句里被调用

我们只需要让这个不为4,这里就不会被执行

edi为4的时候就会执行撤回相关的函数,修改思路就是当程序运行到这里时修改edi寄存器的值
1 2 3 4 5 6 7 8 | Interceptor.attach(revokeMsgFunAddr,{
//一旦进入hook的函数,该回调函数就会被调用
onEnter(args){
console.log("-----revokeMsg------")
console.log(this.context.rdi);
this.context.rdi=0;
}
});
|
最终实现的效果:
PC端显示

移动端 消息1 已经被撤回

Android端
大致思路也是向PC端演示的那样,但是因为没有参考的教程,所以走了不少弯路
还是直接搜索字符串进行定位,考虑到PC端那里时revoke关键字,所以也是直接搜索revoke

其实也不用逐个尝试,因为有几个特别明显的,hook这几个特别明显的方法测试就行
直接右键方法名选择复制为frida片段即可,最终是定位到了这个RevokeMsgEvent方法,每当我们撤回信息,都会打印 RevokeMsgEvent.$init is called
1 2 3 4 5 6 7 8 | Java.perform(function(){
console.log("==========begain==========")
let RevokeMsgEvent = Java.use("com.tencent.mm.autogen.events.RevokeMsgEvent");
RevokeMsgEvent["$init"].implementation = function () {
console.log(`RevokeMsgEvent.$init is called`);
this["$init"]();
};
});
|
这个方法其实没啥有价值的东西,尝试了直接置空这个方法,也就是将上面的 this["$init"](); 直接删除,并没有起到什么效果
然后就是查看了这个方法的交叉引用 

整个程序只有这一出引用,微信应该做了一些混淆,名字都奇奇怪怪的,可读性很差,一时见不知从何下手。首先尝试了修改RevokeMsgEvent的赋值,它将 变量赋值为falsethis.f153351e = false;,我尝试了一下将该变量赋值为true,注意没有f153351e,这是jadx帮它命名的,实际的变量名是e

1 2 3 4 5 6 7 8 | Java.choose("com.tencent.mm.autogen.events.RevokeMsgEvent",{//遍历内存中的所有对象
onMatch:function(obj){
obj.e.value=true;
console.log("value : ",obj.e.value);
},onComplete:function(){
console.log("内存对象搜索完毕")
}
})
|
修改成功,但是信息还是被撤回。

这条路行不通就考虑另外的方案,hook掉调用这个方法的方法,和pc端相同的操作
该方法是被s类下的h方法所调用的,复制h方法的frida片段进行hook 
1 2 3 4 5 | let s = Java.use("tj0.s");
s["h"].implementation = function (str, j15, n0Var, str2, str3, str4) {
console.log(`s.h is called: str=${str}, j15=${j15}, n0Var=${n0Var}, str2=${str2}, str3=${str3}, str4=${str4}`);
this["h"](str, j15, n0Var, str2, str3, str4);
};
|

报错,提示没有找到tj0.s这个类,于是我想这个类可能不是被默认的类加载器所加载的,遍历一下所有的类加载器然后再hook
1 2 3 4 5 6 7 8 9 10 11 12 13 14 15 16 17 18 19 20 21 22 23 24 | function main() {
Java.perform(function () {
Java.enumerateClassLoaders({
onMatch: function (loader) {
try {
var factory = Java.ClassFactory.get(loader);
var s = factory.use("tj0.s");
s["h"].implementation = function (str, j15, n0Var, str2, str3, str4) {
console.log(`s.h is called: str=${str}, j15=${j15}, n0Var=${n0Var}, str2=${str2}, str3=${str3}, str4=${str4}`);
this["h"](str, j15, n0Var, str2, str3, str4);
};
} catch (e) {
console.log("Error accessing class or method: " + e);
}
},
onComplete: function () {}
});
});
}
|
结果遍历了所有的类加载器也没有这个类

而且我使用objection打印加载的类也没有这个tj0.s
最后想到了打印方法的调用堆栈
1 2 3 4 5 6 7 8 9 10 11 12 13 14 15 16 17 18 19 20 21 22 | Java.perform(function(){
console.log("==========begain==========")
let RevokeMsgEvent = Java.use("com.tencent.mm.autogen.events.RevokeMsgEvent");
RevokeMsgEvent["$init"].implementation = function () {
console.log(`RevokeMsgEvent.$init is called`);
showStacks();
this["$init"]();
};
function showStacks(){
console.log(
Java.use("android.util.Log")
.getStackTraceString(
Java.use("java.lang.Throwable").$new()
)
)
}
});
|

通过函数的调用堆栈,发现RevokeMsgEvent是被ij0.s.i方法调用的,我们直接将这个方法置空
1 2 3 4 | var sClass=Java.use("ij0.s");
sClass.i.implementation=function(){
console.log("======================");
};
|
最终实现的效果,左边是pc显示的,右边是手机显示的

Xposed实现hook的持久化
使用xposed将上面的代码重写一下即可,frida逻辑如下
1 2 3 4 5 6 7 8 | Java.perform(function(){
var sClass=Java.use("ij0.s");
sClass.i.implementation=function(){
console.log("======================");
};
});
|
xposed代码
1 2 3 4 5 6 7 8 9 10 11 12 13 14 15 16 17 18 19 20 21 22 23 24 25 26 27 28 29 30 31 32 33 34 35 36 37 38 39 40 | package com.example.xposeddemo;
import android.util.Log;
import java.lang.reflect.Field;
import java.lang.reflect.Method;
import java.lang.reflect.Modifier;
import java.util.ArrayList;
import java.util.Map;
import java.util.Objects;
import de.robv.android.xposed.IXposedHookLoadPackage;
import de.robv.android.xposed.XC_MethodHook;
import de.robv.android.xposed.XC_MethodReplacement;
import de.robv.android.xposed.XposedBridge;
import de.robv.android.xposed.XposedHelpers;
import de.robv.android.xposed.callbacks.XC_LoadPackage;
public class Hook implements IXposedHookLoadPackage {
@Override
public void handleLoadPackage(XC_LoadPackage.LoadPackageParam loadPackageParam) throws Throwable {
if(!loadPackageParam.packageName.equals("com.tencent.mm")) return;
Class<?> clazz=XposedHelpers.findClass("ij0.s",loadPackageParam.classLoader);
Log.d("mxy", clazz.toString());
XposedHelpers.findAndHookMethod(clazz, "i", new XC_MethodReplacement() {
@Override
protected Object replaceHookedMethod(MethodHookParam methodHookParam) throws Throwable {
Log.d("mxy", "hook successfully");
return null;
}
});
}
}
|
这个xposed等价的应该是没什么问题的,但是就是hook不上这个i方法,也尝试了使用算法助手,都是以失败告终

后续如果找到解决方案我会进行更新。。。。。。。
大哥们如果知道什么问题的话麻烦在评论区指点指点 >_<
小结:
写hook代码很简单,难的是分析的过程,如果定位到了关键代码,只需要短短几行代码就能成功hook。