【Android安全-Frida UI工具(ZAFrida)详细使用教程】此文章归类为:Android安全。
Frida UI工具(ZAFrida)详细使用教程
Q1:为什么要开发成PyCharm等IDE的插件?
可以充分使用IDE的编辑能力, git集成, 项目管理能力
Q2:使用IDE的编辑JS脚本有什么优势?
- 代码高亮, 补全, 折叠等编辑功能
- AI辅助编程(如CodeWhisperer, Copilot等)
- 版本管理(git等), 团队协作
- 多文件管理
- 多项目管理(每个App为一个Frida项目, 通过插件New Frida Project会自动生成)
Q3:每次调试为什么要保存日志?
- 首先不管是哪个操作系统Console的输出都是临时的, 关闭IDE就没了
- 其次Console是有容量限制的, 输出过多会被截断
- 最后日志文件方便后续分析和分享
Q4:模版会越来越全吗?
- 我已经和多位大佬沟通完, 后面将把他们和我的实战模版陆续放到模版库里, 也欢迎大家提交PR分享自己的模版
0x00 先看结论:ZAFrida UI 是干嘛的?
ZAFrida UI 是一个集成到 PyCharm/IntelliJ 的 Frida 图形化插件:你在 JS 编辑区右键就能 Run/Attach 当前脚本,并且会根据脚本路径自动切换到对应的 ZAFrida 项目上下文(设备/包名/连接方式/参数);同时提供右键 Snippets 和复选框模板系统,把 Hook 脚本当积木组装。
开源仓库

0x01 准备环境(最短路径)
- 确认你平时可以正常使用frida就行, 建议安装指定的版本(与手机对应), 以免版本不匹配导致各种奇怪的问题
- 本地 Python 里安装
frida-tools
- 终端确认能跑:
frida --version、frida-ls-devices
- 设备侧确保 frida-server / gadget 已就绪
0x02 安装插件
IDE → Plugins → Marketplace → 搜索 ZAFrida → Install → 重启

0x03 第一次打开:医生模块(Environment Doctor)
首次打开 ZAFrida ToolWindow 通常会自动弹出 Doctor。
Doctor 默认检查:
- Project Python SDK
- Frida Tools Path
- frida --version
- frida-ls-devices
- Selected Device Connectivity(若已选设备)
- adb availability(Android)
adb非强制, 不过如果你做 Android 逆向建议装一下, 这样可以直接在 Run 面板 Force Stop / Open App

如果没有弹出, 可以手动打开:

0x04 创建你的第一个 ZAFrida 项目
Project View 右键:
选择 Android / iOS,输入项目名。
两个方式都可以快速创建:


0x05 Run 面板:选 4 个字段就能跑
在 ZAFrida → Run 面板:
默认会选择刚创建的项目
- Project:选项目
- Device:选设备
- Run Script:选脚本
- Target:填包名/进程名
然后点:
- Run(Spawn)或 Attach(注入已运行进程)
如果需要Gadget等模式, 点击右上角Frida项目设置(Project按钮)配置:

0x06 核心爽点:编辑器右键 Run/Attach
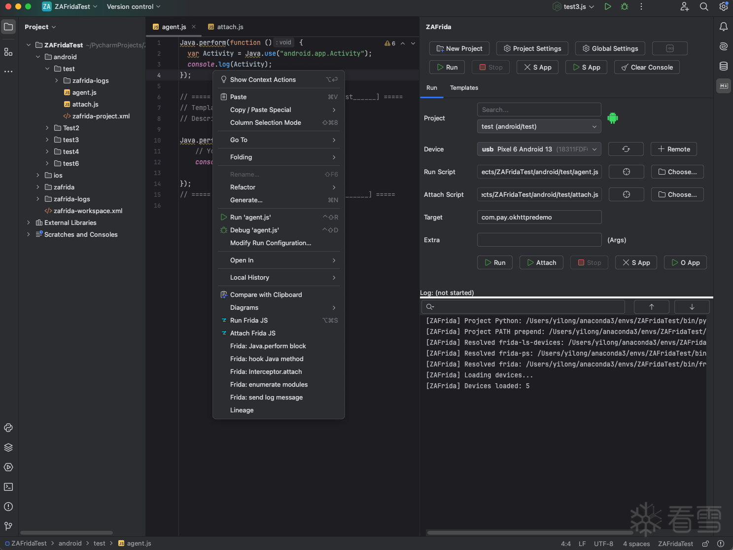
打开任意 .js 文件 → 右键:
- Run Frida JS
- Attach Frida JS
它会根据脚本所在路径自动切换到所属项目并执行。
方便我们应对多个App, 多台设备, 多种连接模式的调试场景。

0x07 Snippets:右键插入常用 Hook 片段
右键 → ZAFrida Frida Snippets:
- Java.perform
- hook Java method
- Interceptor.attach
- backtrace (ACCURATE/FUZZY)
- enumerate modules 等

0x08 Templates:复选框式模板(勾选=插入,取消=注释)
ZAFrida → Templates:
- 勾选模板:插入或取消注释
- 取消勾选:按行
// 注释,不删除
模板块 marker 示例:

0x09 日志与控制台
- Console:Run/Attach 分 tab
- 落盘日志:默认
zafrida-logs/
- Run 面板底部
Log: 显示路径

0x0A 常见通知(看到气泡别慌)
常见提示:
- No device selected → 选设备
- Target is empty → 填包名
- No script file selected → 选脚本
- No Frida project found for this script → 脚本不在项目目录下
- Environment Doctor Found N issues → 打开 Doctor 看失败项

(完)
最后于 1小时前
被afishlong编辑
,原因:
更多【Android安全-Frida UI工具(ZAFrida)详细使用教程】相关视频教程:www.yxfzedu.com